DatabaseTableApplicationCreatedLinks
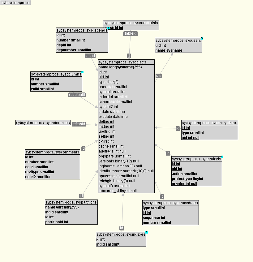
sybsystemprocssysobjects  31 Aug 14Joins Schema ColumnUsage Queries Dependencies

1     create table sysobjects(-- 655 Rows, Data: 82 KB, Index: 128 KB
2         name longsysname(255) not null,
3         id int not null,
4         uid int not null,
5         type char(2) not null,
6         userstat smallint not null,
7         sysstat smallint not null,
8         indexdel smallint not null,
9         schemacnt smallint not null,
10        sysstat2 int not null,
11        crdate datetime not null,
12        expdate datetime not null,
13        deltrig int not null,
14        instrig int not null,
15        updtrig int not null,
16        seltrig int not null,
17        ckfirst int not null,
18        cache smallint not null,
19        audflags int null,
20        objspare usmallint not null,
21        versionts binary(12) null,
22        loginame varchar(30) null,
23        identburnmax numeric(38, 0) null,
24        spacestate smallint null,
25        erlchgts binary(8) null,
26        sysstat3 usmallint not null,
27        lobcomp_lvl tinyint null
28    )
29    
30    create unique clustered index csysobjects on sysobjects(-- 20 KB refcount: 404
31        id
32    )
33    create unique index ncsysobjects on sysobjects(-- 26 KB refcount: 233
34        name, uid
35    )
36    
37    alter table sysobjects lock datarows
38    
39    Grant Select on sysobjects to public
40    Grant Select on sysobjects to sso_role
41    
JOINS
From ColumnsTo TableTo ColumnsCntCstrStrength
[id]sybsystemprocs..syscolumns[id]122 Rev FK
[id]sybsystemprocs..sysprotects[id]72 Rev FK
[id]sybsystemprocs..sysindexes[id]56 Rev FK
[id]sybsystemprocs..sysencryptkeys[id]40 Rev FK
[id]sybsystemprocs..sysprocedures[id]36 Rev FK
[sysstat]master..spt_values[number]24 Simple Join
[uid]sybsystemprocs..sysusers[uid]20 FK
[id]sybsystemprocs..syscomments[id]14 Rev FK
[userstat]master..spt_values[number]10 Simple Join
[name]master..spt_values[name]6 Simple Join
[id]sybsystemprocs..sysdepends[id]6 Rev FK
[id]sybsystemprocs..sysconstraints[constrid]4 FK1-1
[name]sybsystemprocs..sysobjects[name]4 Simple Join
[id]sybsystemprocs..sysconstraints[tableid]4 Rev FK
[deltrig, id, updtrig, instrig]sybsystemprocs..sysobjects[id, deltrig, id, id]2 FK1-1
[id, deltrig, id, id]sybsystemprocs..sysobjects[deltrig, id, updtrig, instrig]2 FK1-1
[name]sybsystemprocs..sysindexes[name]2 Simple Join
[id]sybsystemprocs..syscolumns[cdefault]2 Rev FK
[id]sybsystemprocs..syscolumns[encrkeyid]2 Rev FK
[id]sybsystemprocs..sysdepends[depid]2 Rev FK
[id]sybsystemprocs..syspartitions[id]2 Rev FK
[id]sybsystemprocs..sysreferences[reftabid]2 Rev FK
[id, id]sybsystemprocs..sysreferences[tableid, reftabid]2 Rev FK

Estimated Index Usage
sysobjects.csysobjects unique clustered(id)404
sysobjects.ncsysobjects unique(name, uid)233

ALIASES USED for sybsystemprocs..sysobjects
ANO_ALIASOoo1o2objss1sosysobjectstabtrig
129141282431131021811

SCHEMA

COLUMN USAGE
namesp_addmessage  sp_addobjectdef  sp_addthreshold  sp_aux_encrkey_info  sp_aux_encrkey_lookup  sp_aux_encr_verify_downgrade  sp_aux_get_concrtlyownedobj  sp_bindexeclass  sp_checknames  sp_checkreswords  sp_chgattribute  sp_columns  sp_depends  sp_downgrade  sp_dropalias  sp_dropgroup  sp_dropobjectdef  sp_dropsegment  sp_dropthreshold  sp_droptype  sp_dropuser  sp_drop_object  sp_encryption  sp_fixindex  sp_fkeys  sp_help  sp_helpartition  sp_helpcomputedcolumn  sp_helpconstraint  sp_helpextendedproc  sp_helpjava  sp_helprotect  sp_helptext  sp_helpthreshold  sp_helpuser  sp_ijdbc_columns  sp_ijdbc_fkeys  sp_ijdbc_getbestrowidentifier  sp_ijdbc_getcolumnprivileges  sp_ijdbc_getindexinfo  sp_ijdbc_getprocedurecolumns  sp_ijdbc_gettableprivileges  sp_ijdbc_getversioncolumns  sp_ijdbc_primarykey  sp_ijdbc_stored_procedures  sp_ijdbc_tables  sp_indsuspect  sp_jdbc_columns  sp_jdbc_fkeys  sp_jdbc_getbestrowidentifier  sp_jdbc_getcolumnprivileges  sp_jdbc_getfunctioncolumns  sp_jdbc_getindexinfo  sp_jdbc_gettableprivileges  sp_jdbc_getversioncolumns  sp_jdbc_primarykey  sp_jdbc_stored_procedures  sp_jdbc_tables  sp_lookup  sp_merge_dup_inline_default  sp_modifythreshold  sp_monitor_procedure  sp_odbc_columns  sp_odbc_fkeys  sp_odbc_getindexinfo  sp_odbc_getprocedurecolumns  sp_odbc_gettableprivileges  sp_odbc_primarykey  sp_odbc_stored_procedures  sp_odbc_tables  sp_oledb_columns  sp_oledb_fkeys  sp_oledb_getprocedurecolumns  sp_oledb_gettableprivileges  sp_oledb_primarykey  sp_oledb_statistics  sp_oledb_stored_procedures  sp_oledb_tables  sp_oledb_views  sp_optimal_text_space  sp_pkeys  sp_post_xpload  sp_procxmode  sp_remap  sp_rename  sp_replication_path  sp_setrepdefmode  sp_setreplicate  sp_setrepproc  sp_setreptable  sp_setup_table_transfer  sp_showtext  sp_spaceusage_object_init  sp_spaceusage_runcmd  sp_spaceused  sp_sproc_columns  sp_statistics  sp_stored_procedures  sp_sysmon  sp_sysmon_collect  sp_tables  sp_tab_suspectptn  sp_unbindexeclass 
idsp_aux_computeprivs  sp_aux_encrkey_info  sp_aux_encrkey_lookup  sp_aux_encr_verify_downgrade  sp_aux_parse_entity  sp_bindefault  sp_bindexeclass  sp_bindmsg  sp_bindrule  sp_checknames  sp_checkreswords  sp_chgattribute  sp_columns  sp_column_privileges  sp_commonkey  sp_dbxt_recreate_proc  sp_dcachestats_obj_details  sp_depends  sp_depends_cols  sp_dropgroup  sp_dropkey  sp_droplockpromote  sp_droptype  sp_dropuser  sp_drv_bcpmetadata  sp_encryption  sp_estspace  sp_fkeys  sp_flushstats  sp_foreignkey  sp_freedll  sp_help  sp_helpartition  sp_helpcomputedcolumn  sp_helpconstraint  sp_helpextendedproc  sp_helpindex  sp_helpjava  sp_helpjoins  sp_helpkey  sp_helprotect  sp_helptext  sp_ijdbc_aux_computeprivs  sp_ijdbc_columns  sp_ijdbc_fkeys  sp_ijdbc_getcolumnprivileges  sp_ijdbc_getindexinfo  sp_ijdbc_getprocedurecolumns  sp_ijdbc_gettableprivileges  sp_ijdbc_primarykey  sp_ijdbc_stored_procedures  sp_index_row_size_est  sp_indsuspect  sp_jdbc_columns  sp_jdbc_computeprivs  sp_jdbc_fkeys  sp_jdbc_getcolumnprivileges  sp_jdbc_getfunctioncolumns  sp_jdbc_getindexinfo  sp_jdbc_gettableprivileges  sp_jdbc_primarykey  sp_jdbc_stored_procedures  sp_lookup  sp_markreport  sp_merge_dup_inline_default  sp_modifystats  sp_monitor  sp_monitor_procedure  sp_objectsegment  sp_odbc_columns  sp_odbc_computeprivs  sp_odbc_fkeys  sp_odbc_getcolumnprivileges  sp_odbc_getindexinfo  sp_odbc_getprocedurecolumns  sp_odbc_gettableprivileges  sp_odbc_primarykey  sp_odbc_stored_procedures  sp_odbc_tables  sp_oledb_columns  sp_oledb_computeprivs  sp_oledb_fkeys  sp_oledb_getcolumnprivileges  sp_oledb_getprocedurecolumns  sp_oledb_gettableprivileges  sp_oledb_primarykey  sp_oledb_statistics  sp_oledb_stored_procedures  sp_oledb_tables  sp_oledb_views  sp_optimal_text_space  sp_pkeys  sp_placeobject  sp_post_xpload  sp_primarykey  sp_procxmode  sp_recompile  sp_remap  sp_rename  sp_replication_path  sp_setlockpromote  sp_setrepcol  sp_setrepdefmode  sp_setreplicate  sp_setrepproc  sp_setreptable  sp_setup_table_transfer  sp_showtext  sp_spaceusage_object_init  sp_spaceused  sp_sproc_columns  sp_statistics  sp_stored_procedures  sp_tables  sp_table_privileges  sp_tab_suspectptn  sp_unbindefault  sp_unbindexeclass  sp_unbindmsg  sp_unbindrule 
uidsp_addobjectdef  sp_aux_computeprivs  sp_aux_encrkey_info  sp_aux_encrkey_lookup  sp_aux_encr_verify_downgrade  sp_aux_get_concrtlyownedobj  sp_aux_parse_entity  sp_bindefault  sp_bindexeclass  sp_bindmsg  sp_bindrule  sp_checknames  sp_checkreswords  sp_chgattribute  sp_columns  sp_column_privileges  sp_commonkey  sp_dcachestats_obj_details  sp_depends  sp_downgrade  sp_dropgroup  sp_dropkey  sp_dropobjectdef  sp_droptype  sp_dropuser  sp_encryption  sp_fkeys  sp_foreignkey  sp_help  sp_helpartition  sp_helpcomputedcolumn  sp_helpextendedproc  sp_helpjava  sp_helptext  sp_helpuser  sp_ijdbc_aux_computeprivs  sp_ijdbc_columns  sp_ijdbc_fkeys  sp_ijdbc_getbestrowidentifier  sp_ijdbc_getcolumnprivileges  sp_ijdbc_getindexinfo  sp_ijdbc_getprocedurecolumns  sp_ijdbc_gettableprivileges  sp_ijdbc_getversioncolumns  sp_ijdbc_primarykey  sp_ijdbc_stored_procedures  sp_ijdbc_tables  sp_indsuspect  sp_jdbc_columns  sp_jdbc_computeprivs  sp_jdbc_fkeys  sp_jdbc_getbestrowidentifier  sp_jdbc_getcolumnprivileges  sp_jdbc_getfunctioncolumns  sp_jdbc_getindexinfo  sp_jdbc_gettableprivileges  sp_jdbc_getversioncolumns  sp_jdbc_primarykey  sp_jdbc_stored_procedures  sp_jdbc_tables  sp_lookup  sp_markreport  sp_merge_dup_inline_default  sp_modifystats  sp_odbc_columns  sp_odbc_computeprivs  sp_odbc_fkeys  sp_odbc_getcolumnprivileges  sp_odbc_getindexinfo  sp_odbc_getprocedurecolumns  sp_odbc_gettableprivileges  sp_odbc_primarykey  sp_odbc_stored_procedures  sp_odbc_tables  sp_oledb_columns  sp_oledb_computeprivs  sp_oledb_fkeys  sp_oledb_getcolumnprivileges  sp_oledb_getprocedurecolumns  sp_oledb_gettableprivileges  sp_oledb_primarykey  sp_oledb_statistics  sp_oledb_stored_procedures  sp_oledb_tables  sp_oledb_views  sp_pkeys  sp_placeobject  sp_primarykey  sp_procxmode  sp_recompile  sp_remap  sp_rename  sp_replication_path  sp_showtext  sp_spaceusage_object_init  sp_spaceusage_runcmd  sp_sproc_columns  sp_statistics  sp_stored_procedures  sp_tables  sp_table_privileges  sp_tab_suspectptn  sp_unbindefault  sp_unbindexeclass  sp_unbindmsg  sp_unbindrule 
typesp_addmessage  sp_addobjectdef  sp_addthreshold  sp_aux_encrkey_info  sp_aux_get_concrtlyownedobj  sp_aux_parse_entity  sp_chgattribute  sp_columns  sp_column_privileges  sp_dbxt_recreate_proc  sp_depends  sp_dropalias  sp_dropgroup  sp_dropobjectdef  sp_dropthreshold  sp_droptype  sp_dropuser  sp_drop_object  sp_encryption  sp_fixindex  sp_fkeys  sp_freedll  sp_help  sp_helpartition  sp_helpconstraint  sp_helpextendedproc  sp_helptext  sp_helpthreshold  sp_helpuser  sp_ijdbc_columns  sp_ijdbc_fkeys  sp_ijdbc_getcolumnprivileges  sp_ijdbc_getprocedurecolumns  sp_ijdbc_gettableprivileges  sp_ijdbc_stored_procedures  sp_ijdbc_tables  sp_jdbc_columns  sp_jdbc_fkeys  sp_jdbc_getcolumnprivileges  sp_jdbc_getfunctioncolumns  sp_jdbc_gettableprivileges  sp_jdbc_stored_procedures  sp_jdbc_tables  sp_merge_dup_inline_default  sp_modifythreshold  sp_monitor_procedure  sp_odbc_columns  sp_odbc_fkeys  sp_odbc_getcolumnprivileges  sp_odbc_getprocedurecolumns  sp_odbc_gettableprivileges  sp_odbc_stored_procedures  sp_odbc_tables  sp_oledb_columns  sp_oledb_fkeys  sp_oledb_getcolumnprivileges  sp_oledb_getprocedurecolumns  sp_oledb_gettableprivileges  sp_oledb_statistics  sp_oledb_stored_procedures  sp_oledb_tables  sp_oledb_views  sp_optimal_text_space  sp_post_xpload  sp_procxmode  sp_remap  sp_rename  sp_replication_path  sp_setrepcol  sp_setrepdefmode  sp_setreplicate  sp_setrepproc  sp_setreptable  sp_showtext  sp_spaceusage_object_init  sp_spaceusage_runcmd  sp_sproc_columns  sp_stored_procedures  sp_tables  sp_table_privileges 
userstatsp_aux_get_concrtlyownedobj  sp_help  sp_helpuser  sp_lookup  sp_markreport  sp_setreplicate 
sysstatsp_aux_get_concrtlyownedobj  sp_bindefault  sp_bindmsg  sp_bindrule  sp_checkreswords  sp_chgattribute  sp_commonkey  sp_dbxt_recreate_proc  sp_depends  sp_depends_cols  sp_droplockpromote  sp_estspace  sp_fixindex  sp_flushstats  sp_foreignkey  sp_freedll  sp_help  sp_helpcomputedcolumn  sp_helpconstraint  sp_helpextendedproc  sp_helpjava  sp_helpjoins  sp_helprotect  sp_helpuser  sp_lookup  sp_markreport  sp_modifystats  sp_monitor  sp_objectsegment  sp_primarykey  sp_recompile  sp_rename  sp_replication_path  sp_setlockpromote  sp_setrepcol  sp_setrepdefmode  sp_setreplicate  sp_setrepproc  sp_setreptable  sp_spaceusage_object_init  sp_spaceusage_runcmd  sp_spaceused  sp_sysmon  sp_sysmon_collect  sp_unbindefault  sp_unbindmsg  sp_unbindrule 
sysstat2sp_aux_get_concrtlyownedobj  sp_bindrule  sp_chgattribute  sp_drv_bcpmetadata  sp_estspace  sp_help  sp_helpconstraint  sp_helpjava  sp_helpuser  sp_jdbc_getfunctioncolumns  sp_optimal_text_space  sp_placeobject  sp_post_xpload  sp_procxmode  sp_replication_path  sp_setrepdefmode  sp_setreplicate  sp_setrepproc  sp_setreptable  sp_spaceusage_object_init  sp_spaceusage_runcmd  sp_unbindrule 
crdatesp_help  sp_helpconstraint  sp_helpuser  sp_objectsegment  sp_oledb_stored_procedures 
expdatesp_oledb_stored_procedures 
deltrigsp_help 
instrigsp_help 
updtrigsp_help 
ckfirstsp_helpconstraint 
loginamesp_aux_get_concrtlyownedobj  sp_dropalias 
sysstat3sp_estspace  sp_help  sp_helpartition 
lobcomp_lvlsp_help 

QUERIES
Joined With Links
sybsystemprocs..sp_help:902
sybsystemprocs..sp_spaceusage_object_init:261
master..spt_values sybsystemprocs..sp_checkreswords:158
sybsystemprocs..sp_checkreswords:118
master..spt_values master..spt_values sybsystemprocs..sp_checkreswords:220
sybsystemprocs..syscolumns sybsystemprocs..sp_encryption:1242
sybsystemprocs..syscolumns master..spt_values sybsystemprocs..sp_checkreswords:140
sybsystemprocs..sp_checkreswords:98
sybsystemprocs..sp_checkreswords:190
sybsystemprocs..syscolumns sybsystemprocs..sp_ijdbc_getcolumnprivileges:146
sybsystemprocs..sp_setreplicate:442
sybsystemprocs..sp_encryption:2180
sybsystemprocs..sp_checknames:282
sybsystemprocs..sp_unbindrule:707
sybsystemprocs..sp_bindrule:675
sybsystemprocs..sp_aux_encr_verify_downgrade:378
sybsystemprocs..sp_ijdbc_getcolumnprivileges:159
sybsystemprocs..sp_rename:228
master..sysmessages master..spt_values master..spt_values sybsystemprocs..sp_help:114
sybsystemprocs..sp_help:280
sybsystemprocs..sp_setreplicate:176
sybsystemprocs..sp_aux_get_concrtlyownedobj:22
sybsystemprocs..sysindexes master..spt_values sybsystemprocs..sp_checkreswords:108
sybsystemprocs..sp_checkreswords:205
sybsystemprocs..sp_checkreswords:149
master..sysmessages master..spt_values master..spt_values sybsystemprocs..sysusers sybsystemprocs..sp_helpuser:94
sybsystemprocs..syscolumns sybsystemprocs..systypes sybsystemprocs..sp_bindefault:420
sybsystemprocs..sp_unbindefault:355
sybsystemprocs..sp_bindrule:635
sybsystemprocs..sp_bindrule:604
sybsystemprocs..sp_bindrule:570
sybsystemprocs..sp_unbindrule:623
sybsystemprocs..sp_unbindrule:699
sybsystemprocs..syscolumns sybsystemprocs..sysindexes sybsystemprocs..sp_jdbc_getindexinfo:141
sybsystemprocs..sp_oledb_primarykey:67
sybsystemprocs..sp_statistics:116
sybsystemprocs..sp_odbc_getindexinfo:113
sybsystemprocs..sysprotects sybsystemprocs..sp_ijdbc_gettableprivileges:154
sybsystemprocs..sp_ijdbc_gettableprivileges:163
sybsystemprocs..sp_ijdbc_gettableprivileges:76
sybsystemprocs..sp_ijdbc_getcolumnprivileges:188
sybsystemprocs..sp_ijdbc_getcolumnprivileges:288
sybsystemprocs..sp_ijdbc_getcolumnprivileges:323
sybsystemprocs..sp_ijdbc_gettableprivileges:63
sybsystemprocs..sp_ijdbc_getcolumnprivileges:222
sybsystemprocs..sp_ijdbc_gettableprivileges:98
sybsystemprocs..sp_ijdbc_gettableprivileges:108
sybsystemprocs..sp_ijdbc_gettableprivileges:86
sybsystemprocs..sp_ijdbc_gettableprivileges:53
sybsystemprocs..sp_ijdbc_gettableprivileges:143
sybsystemprocs..sp_ijdbc_gettableprivileges:120
sybsystemprocs..sp_ijdbc_gettableprivileges:130
sybsystemprocs..sp_ijdbc_getcolumnprivileges:255
sybsystemprocs..syscolumns sybsystemprocs..sysusers sybsystemprocs..sp_depends:263
sybsystemprocs..sp_droptype:131
sybsystemprocs..sysindexes sybsystemprocs..sp_helpartition:104
sybsystemprocs..sp_post_xpload:77
sybsystemprocs..sp_chgattribute:147
sybsystemprocs..sp_post_xpload:89
sybsystemprocs..sp_chgattribute:159
sybsystemprocs..sp_oledb_statistics:183
sybsystemprocs..sp_lookup:59
sybsystemprocs..sp_spaceused:436
sybsystemprocs..sp_ijdbc_primarykey:101
sybsystemprocs..sp_rename:209
sybsystemprocs..sp_odbc_getindexinfo:178
sybsystemprocs..sp_statistics:191
sybsystemprocs..sp_jdbc_getindexinfo:199
sybsystemprocs..sysusers sybsystemprocs..sp_checknames:319
sybsystemprocs..sysindexes master..spt_values sybsystemprocs..sysusers sybsystemprocs..sp_tab_suspectptn:69
sybsystemprocs..syscolumns sybsystemprocs..spt_datatype_info sybsystemprocs..sp_sproc_columns:426
sybsystemprocs..sp_odbc_getprocedurecolumns:124
sybsystemprocs..sp_odbc_getprocedurecolumns:462
sybsystemprocs..sp_oledb_getprocedurecolumns:158
sybsystemprocs..sp_oledb_getprocedurecolumns:431
sybsystemprocs..sp_sproc_columns:127
sybsystemprocs..syscolumns sybsystemprocs..syscomments sybsystemprocs..sp_helpconstraint:208
sybsystemprocs..syscolumns master..sysmessages master..spt_values sybsystemprocs..sysxtypes sybsystemprocs..sp_helpjava:289
sybsystemprocs..sp_helpjava:223
sybsystemprocs..sysprocedures sybsystemprocs..sp_odbc_stored_procedures:88
sybsystemprocs..sp_jdbc_getfunctioncolumns:94
sybsystemprocs..sp_jdbc_getfunctioncolumns:215
sybsystemprocs..sp_jdbc_getfunctioncolumns:289
sybsystemprocs..sp_jdbc_getfunctioncolumns:215
sybsystemprocs..sp_jdbc_getfunctioncolumns:189
sybsystemprocs..sp_jdbc_getfunctioncolumns:94
sybsystemprocs..sp_jdbc_getfunctioncolumns:289
sybsystemprocs..sp_jdbc_stored_procedures:107
sybsystemprocs..sp_oledb_stored_procedures:93
sybsystemprocs..sp_ijdbc_stored_procedures:89
sybsystemprocs..sp_jdbc_stored_procedures:323
sybsystemprocs..sp_sproc_columns:537
sybsystemprocs..sp_jdbc_getfunctioncolumns:189
sybsystemprocs..sp_oledb_getprocedurecolumns:530
sybsystemprocs..sp_odbc_getprocedurecolumns:574
sybsystemprocs..sp_jdbc_stored_procedures:215
sybsystemprocs..sp_stored_procedures:94
sybsystemprocs..syscolumns master..systypes sybsystemprocs..sp_aux_encr_verify_downgrade:415
sybsystemprocs..sysencryptkeys sybsystemprocs..sp_aux_encr_verify_downgrade:527
sybsystemprocs..sp_encryption:1956
sybsystemprocs..sp_encryption:2339
sybsystemprocs..sp_aux_encr_verify_downgrade:460
sybsystemprocs..sp_encryption:989
sybsystemprocs..sp_encryption:1887
sybsystemprocs..sp_encryption:738
sybsystemprocs..sp_aux_encr_verify_downgrade:90
sybsystemprocs..sp_aux_encr_verify_downgrade:166
sybsystemprocs..sp_aux_encr_verify_downgrade:125
sybsystemprocs..sp_aux_encr_verify_downgrade:536
sybsystemprocs..sp_encryption:2694
sybsystemprocs..sp_encryption:2539
sybsystemprocs..sp_encryption:2619
sybsystemprocs..sp_encryption:2400
sybsystemprocs..sp_encryption:764
sybsystemprocs..sp_aux_encrkey_info:47
sybsystemprocs..sp_encryption:2464
sybsystemprocs..sysdepends master..spt_values sybsystemprocs..sysusers sybsystemprocs..sp_depends:213
sybsystemprocs..syspartitions sybsystemprocs..sp_helpartition:105
sybsystemprocs..syscomments sybsystemprocs..sp_merge_dup_inline_default:139
sybsystemprocs..sp_merge_dup_inline_default:449
sybsystemprocs..sp_encryption:1520
sybsystemprocs..sp_merge_dup_inline_default:139
sybsystemprocs..sysdepends master..sysmessages master..sysmessages master..sysmessages master..spt_values master..spt_values master..spt_values sybsystemprocs..sysusers sybsystemprocs..sp_depends:171
sybsystemprocs..sysconstraints sybsystemprocs..sp_bindrule:312
sybsystemprocs..sp_unbindmsg:172
sybsystemprocs..sp_bindmsg:199
sybsystemprocs..sysreferences sybsystemprocs..sp_helpconstraint:87
sybsystemprocs..sp_helpconstraint:90
sybsystemprocs..syscolumns sybsystemprocs..spt_datatype_info sybsystemprocs..systypes sybsystemprocs..sp_columns:75
sybsystemprocs..sp_columns:315
sybsystemprocs..sp_columns:427
sybsystemprocs..sp_columns:186
sybsystemprocs..syscolumns master..sysdatabases sybsystemprocs..sysusers sybsystemprocs..sp_aux_encr_verify_downgrade:294
sybsystemprocs..syscolumns sybsystemprocs..spt_jdbc_datatype_info sybsystemprocs..systypes sybsystemprocs..sp_jdbc_getfunctioncolumns:91
sybsystemprocs..sp_jdbc_getfunctioncolumns:212
sybsystemprocs..sp_jdbc_getfunctioncolumns:91
sybsystemprocs..sp_jdbc_getfunctioncolumns:212
sybsystemprocs..sysindexes sybsystemprocs..syspartitions master..spt_values sybsystemprocs..sysusers sybsystemprocs..sp_tab_suspectptn:128
sybsystemprocs..sysprotects sybsystemprocs..sysusers sybsystemprocs..sp_oledb_stored_procedures:189
sybsystemprocs..sp_oledb_tables:343
sybsystemprocs..sp_oledb_views:282
sybsystemprocs..sp_jdbc_stored_procedures:348
sybsystemprocs..sp_odbc_stored_procedures:184
sybsystemprocs..sp_stored_procedures:189
sybsystemprocs..sp_oledb_statistics:279
sybsystemprocs..sp_ijdbc_stored_procedures:179
sybsystemprocs..sp_jdbc_stored_procedures:198
sybsystemprocs..sp_tables:305
sybsystemprocs..sp_jdbc_stored_procedures:305
sybsystemprocs..sp_odbc_tables:302
sybsystemprocs..sysindexes sybsystemprocs..sysusers sybsystemprocs..sp_indsuspect:56
sybsystemprocs..sp_indsuspect:115
sybsystemprocs..syscolumns sybsystemprocs..sysprocedures sybsystemprocs..spt_jdatatype_info sybsystemprocs..sp_ijdbc_getprocedurecolumns:92
sybsystemprocs..sysdepends master..sysmessages master..spt_values sybsystemprocs..sysxtypes sybsystemprocs..sp_helpjava:272
sybsystemprocs..sp_helpjava:205
sybsystemprocs..syscomments sybsystemprocs..sysprocedures sybsystemprocs..sp_merge_dup_inline_default:120
sybsystemprocs..sp_merge_dup_inline_default:120
sybsystemprocs..sp_merge_dup_inline_default:432
sybsystemprocs..syscomments sybsystemprocs..sysconstraints sybsystemprocs..sp_helpconstraint:230
sybsystemprocs..sysprocedures sybsystemprocs..spt_jdatatype_info sybsystemprocs..systypes sybsystemprocs..sp_ijdbc_getprocedurecolumns:139
sybsystemprocs..sysprotects sybsystemprocs..sysroles master..syssrvroles sybsystemprocs..sp_odbc_stored_procedures:207
sybsystemprocs..sp_oledb_views:310
sybsystemprocs..sp_odbc_tables:330
sybsystemprocs..sp_oledb_stored_procedures:212
sybsystemprocs..sp_stored_procedures:212
sybsystemprocs..sp_tables:333
sybsystemprocs..sp_oledb_tables:371
sybsystemprocs..sp_ijdbc_stored_procedures:204

DEPENDENCIES
READERS AND WRITERS
read by proc sybsystemprocs..sp_odbc_tables  
read by proc sybsystemprocs..sp_replication_path  
read by proc sybsystemprocs..sp_helpconstraint  
read by proc sybsystemprocs..sp_aux_encrkey_lookup  
read by proc sybsystemprocs..sp_recompile  
read by proc sybsystemprocs..sp_odbc_getindexinfo  
read by proc sybsystemprocs..sp_dropsegment  
read_written by proc sybsystemprocs..sp_setreplicate  
read by proc sybsystemprocs..sp_drop_object  
read by proc sybsystemprocs..sp_oledb_statistics  
read by proc sybsystemprocs..sp_stored_procedures  
read by proc sybsystemprocs..sp_helpindex  
   called by proc sybsystemprocs..sp_help  
read by proc sybsystemprocs..sp_setup_table_transfer  
read by proc sybsystemprocs..sp_oledb_getprocedurecolumns  
read by proc sybsystemprocs..sp_jdbc_getfunctioncolumns  
read by proc sybsystemprocs..sp_dcachestats_obj_details  
read_written by proc sybsystemprocs..sp_unbindrule  
read by proc sybsystemprocs..sp_dropalias  
read by proc sybsystemprocs..sp_help  
read by proc sybsystemprocs..sp_dropuser  
read by proc sybsystemprocs..sp_fkeys  
read by proc sybsystemprocs..sp_ijdbc_primarykey  
read by proc sybsystemprocs..sp_spaceused  
read by proc sybsystemprocs..sp_oledb_stored_procedures  
read by proc sybsystemprocs..sp_aux_encr_verify_downgrade  
read by proc sybsystemprocs..sp_aux_get_concrtlyownedobj  
read by proc sybsystemprocs..sp_tab_suspectptn  
read by proc sybsystemprocs..sp_depends_cols  
   called by proc sybsystemprocs..sp_depends  
read by proc sybsystemprocs..sp_odbc_stored_procedures  
read by proc sybsystemprocs..sp_ijdbc_getbestrowidentifier  
read by proc sybsystemprocs..sp_aux_computeprivs  
   called by proc sybsystemprocs..sp_table_privileges  
   called by proc sybsystemprocs..sp_column_privileges  
read by proc sybsystemprocs..sp_flushstats  
read by proc sybsystemprocs..sp_downgrade  
read by proc sybsystemprocs..sp_statistics  
read by proc sybsystemprocs..sp_ijdbc_aux_computeprivs  
read by proc sybsystemprocs..sp_checknames  
read by proc sybsystemprocs..sp_droptype  
read by proc sybsystemprocs..sp_procxmode  
read by proc sybsystemprocs..sp_oledb_gettableprivileges  
read by proc sybsystemprocs..sp_ijdbc_columns  
read by proc sybsystemprocs..sp_oledb_computeprivs  
   called by proc sybsystemprocs..sp_oledb_getcolumnprivileges  
   called by proc sybsystemprocs..sp_oledb_gettableprivileges  
read_written by proc sybsystemprocs..sp_merge_dup_inline_default  
read by proc sybsystemprocs..sp_checkreswords  
read by proc sybsystemprocs..sp_index_row_size_est  
   called by proc sybsystemprocs..sp_spaceusage_object_populate  
      called by proc sybsystemprocs..sp_spaceusage_object  
         called by proc sybsystemprocs..sp_spaceusage  
read by proc sybsystemprocs..sp_monitor  
read by proc sybsystemprocs..sp_ijdbc_getcolumnprivileges  
read_written by proc sybsystemprocs..sp_setrepdefmode  
read by proc sybsystemprocs..sp_tables  
read by proc sybsystemprocs..sp_estspace  
read by proc sybsystemprocs..sp_foreignkey  
read by proc sybsystemprocs..sp_helpthreshold  
read by proc sybsystemprocs..sp_unbindefault  
read by proc sybsystemprocs..sp_helpartition  
   called by proc sybsystemprocs..sp_help  
read_written by proc sybsystemprocs..sp_optimal_text_space  
   called by proc sybsystemprocs..sp_chgattribute  
read by proc sybsystemprocs..sp_indsuspect  
read_written by proc sybsystemprocs..sp_setreptable  
read_written by proc sybsystemprocs..sp_rename  
read by proc sybsystemprocs..sp_oledb_tables  
read by proc sybsystemprocs..sp_setlockpromote  
   called by proc sybsystemprocs..sp_setrowlockpromote  
   called by proc sybsystemprocs..sp_setpglockpromote  
read by proc sybsystemprocs..sp_odbc_getprocedurecolumns  
read by proc sybsystemprocs..sp_oledb_fkeys  
read by proc sybsystemprocs..sp_helpjava  
read by proc sybsystemprocs..sp_ijdbc_getversioncolumns  
read_written by proc sybsystemprocs..sp_chgattribute  
read by proc sybsystemprocs..sp_modifythreshold  
read by proc sybsystemprocs..sp_ijdbc_gettableprivileges  
read_written by proc sybsystemprocs..sp_fixindex  
read by proc sybsystemprocs..sp_unbindmsg  
read by proc sybsystemprocs..sp_helpkey  
   called by proc sybsystemprocs..sp_help  
read_written by proc sybsystemprocs..sp_markreport  
read by proc sybsystemprocs..sp_jdbc_tables  
read by proc sybsystemprocs..sp_primarykey  
read by proc sybsystemprocs..sp_bindexeclass  
read by proc sybsystemprocs..sp_droplockpromote  
   called by proc sybsystemprocs..sp_dropglockpromote  
   called by proc sybsystemprocs..sp_droprowlockpromote  
read by proc sybsystemprocs..sp_objectsegment  
read by proc sybsystemprocs..sp_ijdbc_getprocedurecolumns  
read by proc sybsystemprocs..sp_helpextendedproc  
read by proc sybsystemprocs..sp_jdbc_gettableprivileges  
read by proc sybsystemprocs..sp_odbc_columns  
read by proc sybsystemprocs..sp_modifystats  
read by proc sybsystemprocs..sp_addthreshold  
read by proc sybsystemprocs..sp_odbc_getcolumnprivileges  
read by proc sybsystemprocs..sp_odbc_primarykey  
read by proc sybsystemprocs..sp_aux_parse_entity  
   called by proc sybsystemprocs..sp_cachestrategy  
   called by proc sybsystemprocs..sp_bindcache  
      called by proc sybsystemprocs..sp_unbindcache  
read by proc sybsystemprocs..sp_jdbc_getversioncolumns  
read by proc sybsystemprocs..sp_jdbc_getbestrowidentifier  
read by proc sybsystemprocs..sp_helprotect  
read by proc sybsystemprocs..sp_helpcomputedcolumn  
   called by proc sybsystemprocs..sp_helpindex  
   called by proc sybsystemprocs..sp_help  
read by proc sybsystemprocs..sp_dropkey  
read by proc sybsystemprocs..sp_dropthreshold  
read by proc sybsystemprocs..sp_column_privileges  
read by proc sybsystemprocs..sp_dropobjectdef  
   called by proc sybsystemprocs..sp_droptabledef  
read by proc sybsystemprocs..sp_helpjoins  
read by proc sybsystemprocs..sp_columns  
read by proc sybsystemprocs..sp_ijdbc_getindexinfo  
read by proc sybsystemprocs..sp_dbxt_recreate_proc  
read by proc sybsystemprocs..sp_ijdbc_stored_procedures  
read by proc sybsystemprocs..sp_freedll  
read by proc sybsystemprocs..sp_jdbc_fkeys  
   called by proc sybsystemprocs..sp_jdbc_getcrossreferences  
   called by proc sybsystemprocs..sp_jdbc_importkey  
   called by proc sybsystemprocs..sp_jdbc_exportkey  
read by proc sybsystemprocs..sp_drv_bcpmetadata  
read by proc sybsystemprocs..sp_sysmon_collect  
   called by proc sybsystemprocs..sp_sysmon  
read by proc sybsystemprocs..sp_encryption  
   called by proc sybsystemprocs..sp_downgrade  
read by proc sybsystemprocs..sp_pkeys  
read by proc sybsystemprocs..sp_spaceusage_object_init  
   called by proc sybsystemprocs..sp_spaceusage_object  
read by proc sybsystemprocs..sp_unbindexeclass  
read by proc sybsystemprocs..sp_oledb_columns  
read by proc sybsystemprocs..sp_jdbc_columns  
read by proc sybsystemprocs..sp_odbc_gettableprivileges  
read by proc sybsystemprocs..sp_remap  
read by proc sybsystemprocs..sp_helptext  
read by proc sybsystemprocs..sp_addmessage  
read by proc sybsystemprocs..sp_lookup  
read by proc sybsystemprocs..sp_ijdbc_fkeys  
   called by proc sybsystemprocs..sp_ijdbc_getcrossreferences  
   called by proc sybsystemprocs..sp_ijdbc_importkey  
   called by proc sybsystemprocs..sp_ijdbc_exportkey  
read by proc sybsystemprocs..sp_commonkey  
read by proc sybsystemprocs..sp_oledb_primarykey  
read by proc sybsystemprocs..sp_helpuser  
read by proc sybsystemprocs..sp_jdbc_primarykey  
read_written by proc sybsystemprocs..sp_setrepproc  
read by proc sybsystemprocs..sp_jdbc_getcolumnprivileges  
read by proc sybsystemprocs..sp_placeobject  
read by proc sybsystemprocs..sp_oledb_views  
read by proc sybsystemprocs..sp_bindmsg  
read by proc sybsystemprocs..sp_ijdbc_tables  
read by proc sybsystemprocs..sp_addobjectdef  
   called by proc sybsystemprocs..sp_addtabledef  
read by proc sybsystemprocs..sp_odbc_computeprivs  
   called by proc sybsystemprocs..sp_odbc_getcolumnprivileges  
   called by proc sybsystemprocs..sp_odbc_gettableprivileges  
read by proc sybsystemprocs..sp_bindefault  
read by proc sybsystemprocs..sp_depends  
read by proc sybsystemprocs..sp_post_xpload  
read by proc sybsystemprocs..sp_monitor_procedure  
read by proc sybsystemprocs..sp_odbc_fkeys  
read by proc sybsystemprocs..sp_sysmon  
read by proc sybsystemprocs..sp_oledb_getcolumnprivileges  
read by proc sybsystemprocs..sp_table_privileges  
read by proc sybsystemprocs..sp_jdbc_computeprivs  
   called by proc sybsystemprocs..sp_jdbc_gettableprivileges  
read by proc sybsystemprocs..sp_dropgroup  
read by proc sybsystemprocs..sp_showtext  
   called by proc sybsystemprocs..sp_helptext_usage  
      called by proc sybsystemprocs..sp_helptext  
   called by proc sybsystemprocs..sp_helptext  
read by proc sybsystemprocs..sp_sproc_columns  
read by proc sybsystemprocs..sp_spaceusage_runcmd  
   called by proc sybsystemprocs..sp_spaceusage  
read by proc sybsystemprocs..sp_jdbc_stored_procedures  
read by proc sybsystemprocs..sp_jdbc_getindexinfo  
read by proc sybsystemprocs..sp_setrepcol  
read by proc sybsystemprocs..sp_aux_encrkey_info  
read_written by proc sybsystemprocs..sp_bindrule